Architecture Overview
The top level object in HOOPS Envision for Web is the CloudSession
. All apps must initialize this before they
start using HOOPS Envision for Web. The CloudSession object manages all the Viewer
in use, and also handles the
rendering and background processing of all changes in a requestAnimationFrame()
callback. A Viewer
is tied to a HTML5 Canvas element. A Viewer
can have one or more Views
.

Models
A view is capable of showing 0..N models. You can combine different types of models in a view to create compound visualizations.

Unstruct Grid Module (cee.ug)
The RemoteModel
implements all features required to create a full post-processing experience in a browser. It uses
a server (UgServer) to read and process the CAE model, and uses 3D Progressive Object Streaming to
quickly send the relevant visualization data to the client. The user focuses on specifying what to show (result, states,
cutting planes, etc) and the RemoteModel handles all the interaction with the server and all the visualization.
See cee.ug
for more information.

Constant Unstruct Grid Module (cee.cug)
The ConstantRemoteModel
provides a constant remote model designed for viewing CAE models. The ConstantRemoteModel
can
show any visualization that the RemoteModel
can show, but with limited options for modifying the current setup. States,
result selection, feature extraction etc. is fixed, but the model can be animated, interacted with, parts can be shown
or hidden and model mesh can be turned on or off.
The big benefit of the CUG model is that it only requires a stateless REST-API based server which consumes very little resources on the server side, independent of the model size. It will also start streaming immediately, independent of the model size.
See cee.cug
for more information.
Unstruct Surface Grid Module (cee.usg)
The UnstructGridModel
is a client side (in browser) FEA model for surface elements.
It is suited for any size FEA surface models (as long as the part count is <10k), and supports any kind of surface
elements (1..N nodes per element). The model is defined by elements and nodes, and support scalar, vector, displacement
and transformation results. The model has support for any number of states (time steps).
Supports calculation of element-aware surface normals and element mesh lines as well as model outline. It also supports
ray intersection at the element level.
The model features all draw styles (surface, surface mesh, outline, lines, points, transparent surface).
The model handles only one result of each type at any given time, so you will have to handle the result database in
application code. Components for implementing a stateless server for progressive streaming of models as well as a
reference implementation will soon be available.
See cee.usg
for more information.

Visualization Streamer Module (cee.vs)
The StreamModel
provides a stream model designed to be efficiently streamed from the Visuzalization Streamer Service (VizService).
The StreamModel
can visualize all sorts of 3D data and has some direct control of what is shown, e.g. which frame in a sequence of frames to show.
The overall interaction with the model is handled on the server side, by pushing different data into the VizService.
The VizService can have multiple streams active, and one StreamModel is connected to a single stream. The connection to the VizService and different streams is handled
through the class ServerSession
.
See cee.vs
for more information.
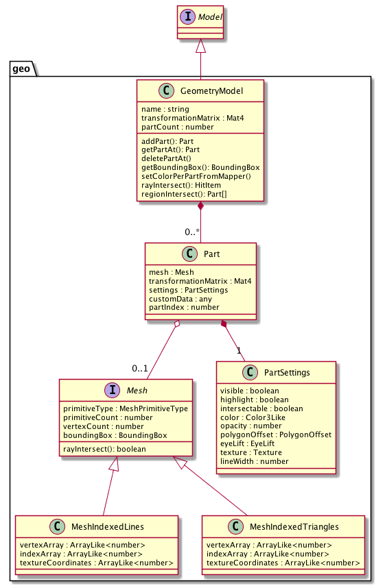
Geometry Module (cee.geo)
The geometry model
is a client side (in browser) model suited for models with only geometry or simple scalar results.
This modes does rebatching of parts and has an optimize renderer capable of handling >300k parts.
This is the only HOOPS Envision for Web model with this capability. Can be used with the GeoServer for
3D Progressive Object Streaming of models. This stateless, REST API based server comes with support
for file and Redis based storage, and can also be extended with other DataStores.
See cee.geo
for more information.

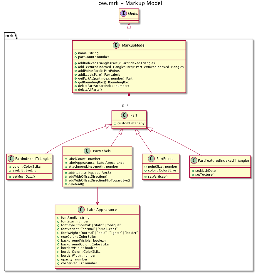
Markup Module (cee.mrk)
The markup model
supports rendering of labels and more simple geometry. It is useful for creating annotations and other
markup of the 3D model.
See cee.mrk
for more information.
